The Query tool functionality allows searching of specific data within imported databases. The procedure for defining query includes four general steps:
Step 1: Select databases/inventories of interest
Step 2: Click on
Query button
Step 3: Select
structures/tautomeric sets
Step 4: Specify
criteria for searching structures
Example of the procedure for searching of chemicals with LLNA/EC3 data is described below:
Step 1: Select the two Skin sensitization databases (Skin sensitization and Skin sensitization ECETOC) in the Endpoint section

Step 2: Click on the Query button in the Input section

Step 3: Select structures

Step 4: Specify criteria for searching structures:
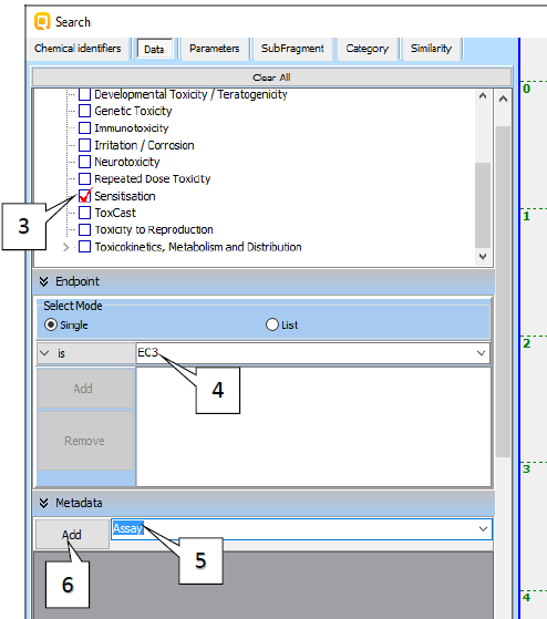
1. Click on the Data tab;
2. Expand the Human Health Hazards node;

3. Check the Sensitization endpoint path;
4. Select EC3 from the Endpoint drop down menu;
5. Select Assay from the Metadata drop down menu;
6. Click on Add;

7. Select LLNA from the Assay drop down menu;
8. Click on Add;
9. Click on Execute.

615 chemicals with LLNA data are collected.
In order to see the data for these chemicals, you have to back to Endpoint and click on the Gather button.

There are 670 LLNA data for 615 chemicals within the two SS DBs in Toolbox, currently.
For more details and examples related to using of Query tool, you could follow the link below:
http://oasis-lmc.org/media/70789/Tutorial_18_TB%203.4.pdf